Transitions via effects, trough clips or columns

Post your questions here and we'll all try to help.
Babcom
Posts: 97
Joined: Tue Sep 13, 2011 08:30

Transitions via effects, trough clips or columns

Post by Babcom »

Hi there! I think I have seen a video or forum thread about transitions, but can't find it. I there a way to create new transitions through effects? Id love to create a "vintage blur wipe" transition between columns or clips. Is there a way to stack effects, animate it and use this as a transition or similar way of achieving a blured edge wipe...

All the best.
Last edited by Babcom on Tue Jun 28, 2022 09:03, edited 1 time in total.

Zoltán
Team Resolume
Posts: 7644
Joined: Thu Jan 09, 2014 13:08
Location: Székesfehérvár, Hungary

Re: Transitions via effects, trough clips or columns

Post by Zoltán »

With Wire, you can make your own transitions.
Software developer, Sound Engineer,
Control Your show with ”Enter” - multiple Resolume servers at once - SMPTE/MTC column launch
try for free: http://programs.palffyzoltan.hu

Babcom
Posts: 97
Joined: Tue Sep 13, 2011 08:30

Re: Transitions via effects, trough clips or columns

Post by Babcom »

Great Zoltan! Are there any live-streams or tutorials on this perhaps, just to get started : )

Zoltán
Team Resolume
Posts: 7644
Joined: Thu Jan 09, 2014 13:08
Location: Székesfehérvár, Hungary

Re: Transitions via effects, trough clips or columns

Post by Zoltán »

phpBB [video]
Software developer, Sound Engineer,
Control Your show with ”Enter” - multiple Resolume servers at once - SMPTE/MTC column launch
try for free: http://programs.palffyzoltan.hu

Babcom
Posts: 97
Joined: Tue Sep 13, 2011 08:30

Re: Transitions via effects, trough clips or columns

Post by Babcom »

Great stuff! I have managed to create a simple wipe effect from left to right. Now I just can't figure out how to get the edge of the transition to be blurry... I have tried to create one blurry version of the input and wanted to somehow offset it. But it doesn't have the blurry gradient feel that a vintage wipe would have. Could a gradient do the trick or how can the edge of the transition be soft so to say? Any idea?
Skärmavbild 2022-06-28 kl. 19.55.14.png

User avatar
Arvol
Posts: 2894
Joined: Thu Jun 18, 2015 17:36
Location: Oklahoma, USA

Re: Transitions via effects, trough clips or columns

Post by Arvol »

Maybe try using a gradient as a mask source and then animate the gradient for the wipe, having input1 be the original and input 2 being the blurred version?

Babcom
Posts: 97
Joined: Tue Sep 13, 2011 08:30

Re: Transitions via effects, trough clips or columns

Post by Babcom »

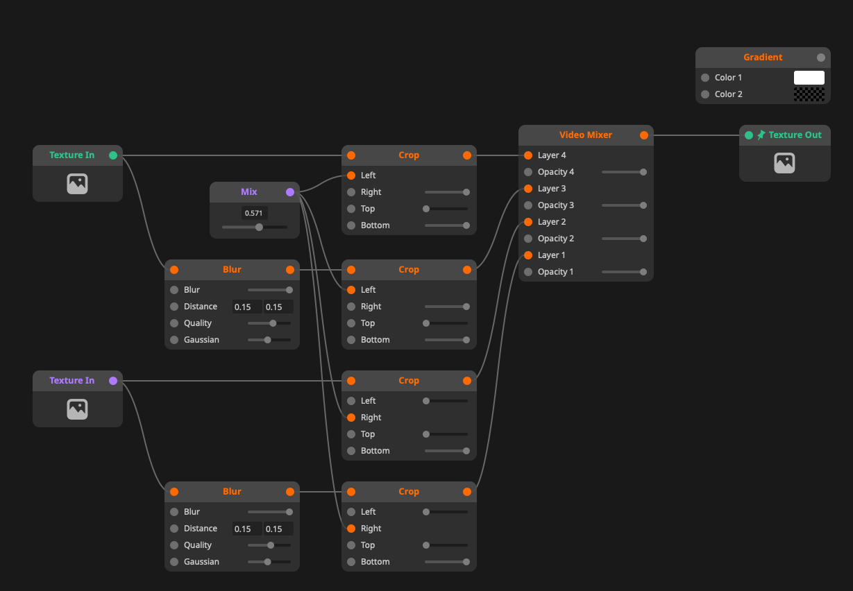
Thanks Arvol! I made a rectangle and a gradient that gets combined as a mask that gets animated. It all works great in the wire mixer. But in Arena it doesn't work any more... Here is a screenshot of the composition:
Skärmavbild 2022-06-28 kl. 22.33.55.png
Where did I lose the transition functionality?

User avatar
Arvol
Posts: 2894
Joined: Thu Jun 18, 2015 17:36
Location: Oklahoma, USA

Re: Transitions via effects, trough clips or columns

Post by Arvol »

Set your second color to black not alpha

User avatar
Arvol
Posts: 2894
Joined: Thu Jun 18, 2015 17:36
Location: Oklahoma, USA

Re: Transitions via effects, trough clips or columns

Post by Arvol »

Try this out:

Code: Select all

--begin-wire-patch--
2045.3oc6Zk0aiajD9uhAeZW.0D88geiWJ67PRVjIXwBLvOPIQaSLRjZEohsy.+eOUSpKZRQQIYOCvhXCHK2r5p6tpu9qNj9lyz7rrjoko4YEN29ku4b+p7EvajjQNwEKgmrJFdnycibJygwElQNOkNq7Qm6dczNosilutb45xcBJoibRypF4.AkxsBh2Kov9FzhzrlhxZqSQm5TzgN4ajD2TTdm6S3LlUL2dNeyV3HFAopasq5XiH6VTZaQU3QNEOFuLogj1QaoTcm1g1NAEb.VDW70lZj1obsUnpsGPs0tRZJI43RRaJYaOfpSuZWma0QLl515T189T0ojEIyquBzTXYavhoysptSAmLe8JPt61LE60KGIyYjihZeo5cJ6KZ6zxxmk.h7MGgw9ZbY4pzIqKqGKMqnLNaZ8+T9B.Qt0Ia8hIIqf4+GwyWCCPd8UXMyWmMqRpGSRe3wRXXrZ6M1aIFvT+rysHBQoc0bElKzFMmYcAu.iKvFWLSIEZogvwRp.z4z4wE06hYvxpTRihJEH9rIRDWnXHcbrBwoLIcxTN2vH1MUxpBqA8VbkFxm9UXt+Q5rjb3gSymmuB9+6gejwXb0PUGwxF68cm06mmGWd3QcjyJ6I8shv2KyWvip9EbTaO9GScXWg018X5rYIvN9KVuQ7Bqf+F.KhydXdhC7bIokioaKNC2gEmoLtJsPq0REQenA2.SPKLfS33F6joRNhyuWglv4RzrDZLlRwSESzWowt6C9+Ntb5i27or6yqN4ztfj.lFUaP2YXq9yN6pyxU4SSlsdU7bqVFFHFtMNMddxIzbsG7HHdFos8myjtXCmnTTtDaZf3YLofC9FhnW.ugRATOFaPlPZHRLFt5DY3AAL10B3AyxiVAZhPoMQy285Vxm8xcfEdmrYqmOu5BRYcDsii62Zr6+l1gQGO0Nrazzua0v84qVTAlXsASfxdpote5.mcQ5CY0PnGiKPKhe9.QmjmevQub05jshklcJwFJfr4J1oDMVr2JAtabpltGlZoL1QSvHTLvPumkfoHtJAEqD.dFdZOfzPJC.odROjuTRPXpmejPDnniGesfz2h8ZwhxXLr8GN0PDLNm1.NrMv4NTwhO8eqvC7KGOLTO3RP8IqNzGA22Rm1fQgftmbDFEMqMghjob0PHTokz3r4RhB3VtjPFxOxWhBjZetLRiw9dG5lnWpaB2+s9MoF0iLGKr.rUr9Lwk6yrIMYuDilktHIqntvicS6fA2Ssb2gSaPAF1JeZ1EsLvzF3xTGF77VigD5b2BT70jmNS8WMkApdagWmsuXyjNik3r8CalzUjEff29RqlYbk.SJiXXLwkkEfAh8ywbNRSCC.91H3VLNbrRGcsDrag38GNdKBc.2vOQne.lzeRwa8z8qmM0te1jI+b7xJtD40v+a45tjqe3q.Z0U9kDLm3xgBmnXa.5MwsMRWJgLDXEgZfponPV9dRHAeQPDCBbSMTs7cItM978O+RxCwk0U9n9Q3hHmKsW5elzSd.1Xo1GgGBkELN4x.Gckq.gxYtTgj0HcAlBFTi0TpRvL8WrsGNTCvCiGxSHzHowOPnCwgbp3iFdPFP9BzicEe87xzkyeoBDoeW6qQW1YF0U.U+YzZAciI8r42YATnRav7B76iiPikpwg7HpfV00lqxRO4kkaVxNqJ4934EUUujuJ8OyyJg6Omr.llj7kIOWtdUBcVqhAg8cY5zdzX8h2He8Ma28dywySqYrem6PUG7o1JdvRkVQtrZ0EiIDDPGGhLQZFxiELV3IfKQQ5q1KZaqWu2VFnedVZsIquhpI0k8+P75hhz3rAbKcPvg+2534okuzm55GJ3aMBfHJban.XnRA0Wjl8.vfuZSmU6ozqOkYU0jzxYIKazmtVRV2VJ+zxaBqDsp3bnxNX8NyfEqRJxmu9T6LIGeyy2vj3a9GY+qv+YU931NzeVKVmfdYG8Hjx3tLLCBSH4LgfK0W.xOxiBIRnBkHiV3g74ghv.Fg6OVcHxmbQcopxwFa8rGG5vOvozW+YIip98ts1zgzUqFfxFam8PyOaU1M+VR1rjZHJ4iNtiBqcMDNgxDrZ2yY60B70RaaaFi7778PXrIfGn88EAjuSQcl9XbVVxgdrzrxjGZ1GqygiIMyFz4jqa0GO0o0WWzQ62zGVTQQUGJTz2Wud6d0ITTWsPyEFt0EdIdcepGEwCHAHM3tQ11lEpzAA5Hy6cy5Fjc8scn62qmzM0DzJ12ISpfhEXkdWYTbJFpZmf2M7+2XQ6n0mWXXv5dJMErxkmnFng1yzgEgrdq7YaoWCO6NCA6pvbkhZ3FJ4RBy4QUXDOThQFB3s8zZehejjIMdemHLaUSTeTgUeN3CQzE4yR5iClXcM4KimBouQ5OcvMRQO2r71rI1CZ+OVC2M+b5yaBnJ933AnU3CBgPc4FAkYnhCHBNGp0nHO.evzHcTj.gi783A9gXunneDDAsY.900UcZPI+3+zO180a3D87pBmuo6GGWp8G2AmfDQZboJEWfERB3U4sJoinXLV82Dgi6SkZiARRx.j6TOeDvcnHRLiw4328lfbhKyC6d+9uWICur68HkeZS22TpOZHxU9wSR0LWrVx0RMQdhu0HFC393i09HsuIDwjbYXfT64Ie2CPexFb71fye9oTavrvc0r9Z0WNm+9Sq9DvAhVa.u+9a0DC2ERZyP0FwISY6G2mXMoe3PcON1jIz5U0V9We8u.fORGiD
--end-wire-patch--

Babcom
Posts: 97
Joined: Tue Sep 13, 2011 08:30

Re: Transitions via effects, trough clips or columns

Post by Babcom »

Perfect! Got it all to work as I set the patch to be a mixer and adjusted the rectangle hight to 1.1 (there was a tiny line of the previous clip that wasn't covered by the rectangle). Love that you implemented a bur width and the witch direction! Thanks a lot!

Will go trough you patch so that I understand all of it : )


Have a great day!

Post Reply