Smart Colorizer

Post your awesome Wire patches here, share tutorials
Post Reply
User avatar
Sjan Top
Posts: 70
Joined: Mon Dec 04, 2017 14:55
Location: Nederland

Smart Colorizer

Post by Sjan Top »

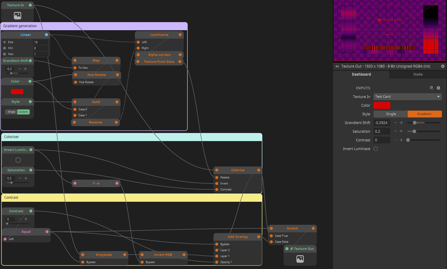
Hi there folks, a made a addition to the default Colorize.
With the default values of the patch it works like the Colorize
My patch adds a gradient option that hue shifts the darker tones.
And the contrast slider add the intensity back the original brightness values.

https://www.instagram.com/p/C8RVeaKqmzV/


*ps, i have a series of 'smart' tools, it just means don't have to think hard when using them.
** if you don't have a wire license you can use Smart Colourizer.cwired
Attachments
Smart colorizer.png
Smart Colourizer.cwired
(225.28 KiB) Downloaded 890 times
Smart Colourizer.wire
(251.92 KiB) Downloaded 912 times

Post Reply