We had an user on the Slack Community asking about the drawing I did for the Wire Release video.
I'll do a video later on how to set this up using OSC, but I wanted to make a little basic drawing patch to get anybody interested in doing some freehand VJ'ing started.
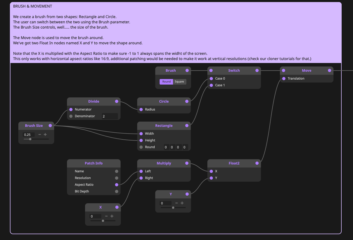
WIRE PATCH (7.18)
INSTALLER (7.18)
Basic Drawing Patch
Re: Basic Drawing Patch
Hey Mark,
thanks so much for that!
I tried to install them - the one that opens in Wire was made in a newer version of Wire than I have so i'll get the latest Wire when I have the funds available.
The other one presumably should open in Resolume - I put it in the "patches" folder of the Wire folder on my computer (and previously clicked on "install" too) but i can't see it come up when I open Resolume... would it be in the sources tab in Resolume?
What should I do to acces it within Resolume?
Thanks for your help!
Suzybee
thanks so much for that!
I tried to install them - the one that opens in Wire was made in a newer version of Wire than I have so i'll get the latest Wire when I have the funds available.
The other one presumably should open in Resolume - I put it in the "patches" folder of the Wire folder on my computer (and previously clicked on "install" too) but i can't see it come up when I open Resolume... would it be in the sources tab in Resolume?
What should I do to acces it within Resolume?
Thanks for your help!
Suzybee
Re: Basic Drawing Patch
Hey Suzie,
Sorry about the confusion with the versions.
The Installer is just here for people who are browsing this forum, do not own Wire, but do want to use the "plugin". To install : simply open the file and hit install. It should be in your sources tab.
Here are some screenshots of the patch. You might be able to recreate it on your current version.
Sorry about the confusion with the versions.
The Installer is just here for people who are browsing this forum, do not own Wire, but do want to use the "plugin". To install : simply open the file and hit install. It should be in your sources tab.
Here are some screenshots of the patch. You might be able to recreate it on your current version.
Re: Basic Drawing Patch
Hey Mark,
Wow thanks so much for this information, I really appreciate it!
I have since been able to successfully install the plugin as a source in Resolume AND renewed my license to the latest version of Wire which means I can be sure to have the resources to explore the patch in Wire and follow your instructions.
(sorry for the slow reply, it's been a hectic couple of months!)
If it's ok I'll get back to you with further questions once I've had a play with it.
I'll also install the TouchOSC app on my phone to try controlling it that way which looks like loads of fun!
Thanks again for your help, I've been hoping to use a feature like this for a long time.
Blessings, Suzybee
Wow thanks so much for this information, I really appreciate it!
I have since been able to successfully install the plugin as a source in Resolume AND renewed my license to the latest version of Wire which means I can be sure to have the resources to explore the patch in Wire and follow your instructions.
(sorry for the slow reply, it's been a hectic couple of months!)
If it's ok I'll get back to you with further questions once I've had a play with it.
I'll also install the TouchOSC app on my phone to try controlling it that way which looks like loads of fun!
Thanks again for your help, I've been hoping to use a feature like this for a long time.
Blessings, Suzybee
Re: Basic Drawing Patch
Hi Mark,
Before I try to edit the drawing patch in Wire I had a play with it in Resolume by using sliders for the X and Y controls just to see what it's like and it's really exciting!
I'm about to try setting up the TouchOSC app you recommended so I can control it freehand from my mobile phone and I'd like to ask your advice...
Would you have to have a wifi signal available to use it? (as opposed to Bluetooth). I perform visuals live with my fella who plays modular techno and we use Ableton Link to link our BPM via a wifi router which isn't connected to the internet so presumably I'd also be able to use that mini network for TouchOSC and it should be a reliable network? - what do you think?
Looking online, the advice seems to be that it's not a good idea to use a wireless connection for TouchOSC for live performance - is there any practical way to use my laptop's touchpad to control the Drawing Patch? I'm aware there would need to be a way to toggle the touchpad between controlling the curser around the Resolume interface and using it to control the XY properties in the drawing patch.
Meanwhile, I'll have a go at following the TouchOSC instructions and see if i can get it working anyway.
Thanks again so much for doing this!
Blessings, Suzybee
Before I try to edit the drawing patch in Wire I had a play with it in Resolume by using sliders for the X and Y controls just to see what it's like and it's really exciting!
I'm about to try setting up the TouchOSC app you recommended so I can control it freehand from my mobile phone and I'd like to ask your advice...
Would you have to have a wifi signal available to use it? (as opposed to Bluetooth). I perform visuals live with my fella who plays modular techno and we use Ableton Link to link our BPM via a wifi router which isn't connected to the internet so presumably I'd also be able to use that mini network for TouchOSC and it should be a reliable network? - what do you think?
Looking online, the advice seems to be that it's not a good idea to use a wireless connection for TouchOSC for live performance - is there any practical way to use my laptop's touchpad to control the Drawing Patch? I'm aware there would need to be a way to toggle the touchpad between controlling the curser around the Resolume interface and using it to control the XY properties in the drawing patch.
Meanwhile, I'll have a go at following the TouchOSC instructions and see if i can get it working anyway.
Thanks again so much for doing this!
Blessings, Suzybee
Re: Basic Drawing Patch
Hi Mark,
I'm having trouble getting the XYpad on TouchOSC working with the X and Y properties of the drawing patch in Resolume.
I can get them to move with Sliders on TouchOSC (so i know the connection is working) but not the XY pad.
Can you advise me on what I'm doing wrong?
I'll attach a screenshot in a mo...
Thanks for your help!
Suzybee
I'm having trouble getting the XYpad on TouchOSC working with the X and Y properties of the drawing patch in Resolume.
I can get them to move with Sliders on TouchOSC (so i know the connection is working) but not the XY pad.
Can you advise me on what I'm doing wrong?
I'll attach a screenshot in a mo...
Thanks for your help!
Suzybee
Re: Basic Drawing Patch
Hi Mark, for some reason every time I try to add an attachment I just get instantly logged out of the Forum so I can't upload my screenshot.
When you have time, could upload a screenshot of what the OSC settings should be in TouchOSC to link the XYpad to the X and Y values of the drawing patch?
Thanks!!
Suzy
When you have time, could upload a screenshot of what the OSC settings should be in TouchOSC to link the XYpad to the X and Y values of the drawing patch?
Thanks!!
Suzy
-
tijnisfijn
- Team Resolume
- Posts: 365
- Joined: Fri Dec 06, 2019 00:01
Re: Basic Drawing Patch
he Suzy... I just came across a this and I had to think about this threat. I think this would be perfect for what you're wanting to do. https://apps.apple.com/us/app/idraw-osc/id6461118802
Re: Basic Drawing Patch
Hi tijnisfijn,
thanks that's really thoughtful of you.
Unfortunately I don't have a mac anymore, I use a PC laptop and an android phone (it was more affordable for me)... I think this Drawing patch which Mark designed will be great especially since i can develop it in Wire (when i have time to get my head around that!)
I think for now i hope i can find someone to explain how to use TouchOSC to make it work (or something similar)
I'm sure any Mac owners also exploring this topic will appreciate your share,
Cheers!
Suzy
thanks that's really thoughtful of you.
Unfortunately I don't have a mac anymore, I use a PC laptop and an android phone (it was more affordable for me)... I think this Drawing patch which Mark designed will be great especially since i can develop it in Wire (when i have time to get my head around that!)
I think for now i hope i can find someone to explain how to use TouchOSC to make it work (or something similar)
I'm sure any Mac owners also exploring this topic will appreciate your share,
Cheers!
Suzy