I've experimented with a few approaches:
- Text Animator
- This post: viewtopic.php?p=96186&hilit=scroll#p96186
- Using OBS as an input
My requirements are:
- Right-to-left text
- Left-to-right scrolling animation
- Dynamic text content
The Juicebar plugin actually hits most of these requirements, but its animation only scrolls right-to-left, which doesn’t suit my use case.
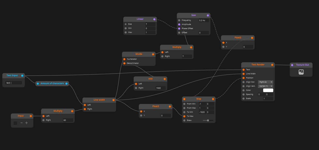
In Wire, I’ve managed to clone text using a linear and animate it with a saw.
However, I haven't found a way to evenly distribute the clones regardless of text length.
I suspect the right approach is to calculate the saw amplitude based on the total text width but I’m not sure how to go about that.
Even more so, adjusting the amplitude also changes the scroll speed, so I probably need to compensate for that as well.
If anyone could help it will be you guys, thanks!