I need to be able to map to the output snapshot. Using MIDI or OSC
I've tried a bunch of workarounds and none of them work. If anyone has any ideas I'm all ears.
Map to Snapshot
Re: Map to Snapshot
Well the keyboard shortcut is Ctrl+Shift+P. So I would use something like Chataigne to convert a MIDI or OSC trigger to keystroke.
Re: Map to Snapshot
I tried this with Bome and couldnt get it to work. Not familiar with the software you suggested so I'll check it out.
Re: Map to Snapshot
https://drive.google.com/open?id=1mB6gU ... p=drive_fs
Load this patch into Chataigne and assign your MIDI hardware on the right once you click MIDI on the top left. Press C3 while Resolume is the highlighted app and it should work. You can re-assign the trigger key in the center module.
Load this patch into Chataigne and assign your MIDI hardware on the right once you click MIDI on the top left. Press C3 while Resolume is the highlighted app and it should work. You can re-assign the trigger key in the center module.
Re: Map to Snapshot
Amazing and thank you. I downloaded Chataigne and jumped in but this is gonna save a bunch of time. 
Re: Map to Snapshot
I'm still VERY new to it, as I only use it for OSC loopbacks, But even with my limited knowledge of it, that patch took me under 2 min to build. I'm confidante that you'll figure it out quickly as well. Pretty straight forward if you've ever worked with Bomes in the past (thank gawd no more hex programming lol).
Re: Map to Snapshot
I actually ended up mapping bome to mouse moves because I could never get arena to process the keyboard command. Its definitely not ideal but it works. I think it had to do with the ctrl + shift part of the mapping. Would be great to get the Snapshot command easily mappable and with some more options.
Re: Map to Snapshot
Dear Arvol,
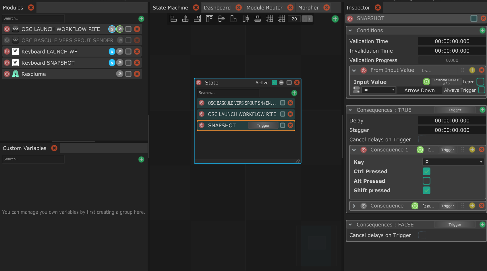
I’m trying to launch the CTRL+SHIFT+P command with Chataigne. I understand that Resolume needs to be the active window when sending the keyboard shortcut from Chataigne. Unfortunately, it doesn’t work. It doesn’t work with CTRL+SHIFT+A either, for example. Did it work on your side?
I’ve attached a screenshot, but I can't load Chataigne file, but here it is with link : https://drive.google.com/file/d/1-XV-WT ... sp=sharing in case it helps.
Best regards !
I’m trying to launch the CTRL+SHIFT+P command with Chataigne. I understand that Resolume needs to be the active window when sending the keyboard shortcut from Chataigne. Unfortunately, it doesn’t work. It doesn’t work with CTRL+SHIFT+A either, for example. Did it work on your side?
I’ve attached a screenshot, but I can't load Chataigne file, but here it is with link : https://drive.google.com/file/d/1-XV-WT ... sp=sharing in case it helps.
Best regards !
Re: Map to Snapshot
J'ouvre cette question au reste de la communauté et à Zoltan : a t on un moyen de map the snapshot function Dans Résolume?. Et qu'en est il en essayant d'automatiser le raccourci clavier pour le snapshot ? À t on une chance de pouvoir faire cela (avec Chataigne par exemple) et si oui Résolume devra t il tjs être ds la fenêtre active?
Best regards
Jonathan
Best regards
Jonathan